





حافظه SSD 60GB OCZ کارکرد 161 روز
در حد نو
شماره کالا: 36861210
زمان باقیمانده:
قیمت پایه:
1٬950٬000 تومان
مشخصات کالا
| شرکت سازنده | او سی زد - OCZ |
| ظرفیت | 60 گیگابایت |
| پورت دیتا | SATA 3 |
توضیحات بیشتر
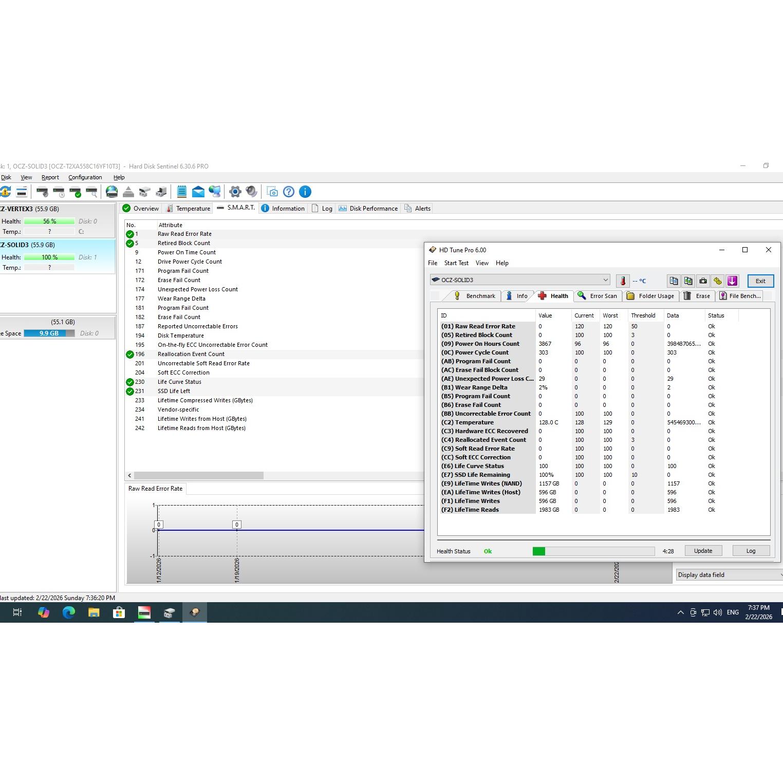
با درود SSD کاملا سالم برند OCZ برد بزرگ و بدنه فلزی برای کارکرد های مداوم.
با کارکرد 161روز و کل حجم نوشته شده حدود 627گیگ.
در تصاویر مشخصات و تست های سلامت 100 و پارامترهای حافظه موجود است.
کاملا تست شده و تضمینی ساخت تایوان.
با توجه به سابقه فروشنده با خیال راحت خرید بفرمایید.
با ارسال سریع با بسته بندی مناسب و ضربه گیر.
قانون فروشنده : دوست عزیز در صورت هرگونه دلیل خاصی که موجب عدم رضایت شما از کالای ما می شود با هماهنگی اقدام به بازگشت کالا کنید و نظر منفی ثبت نفرمایید و با توجه به این نکته خرید بفرمایید.
با سپاس از درک شما.